Геодезическая Информационная Система 6 Агро
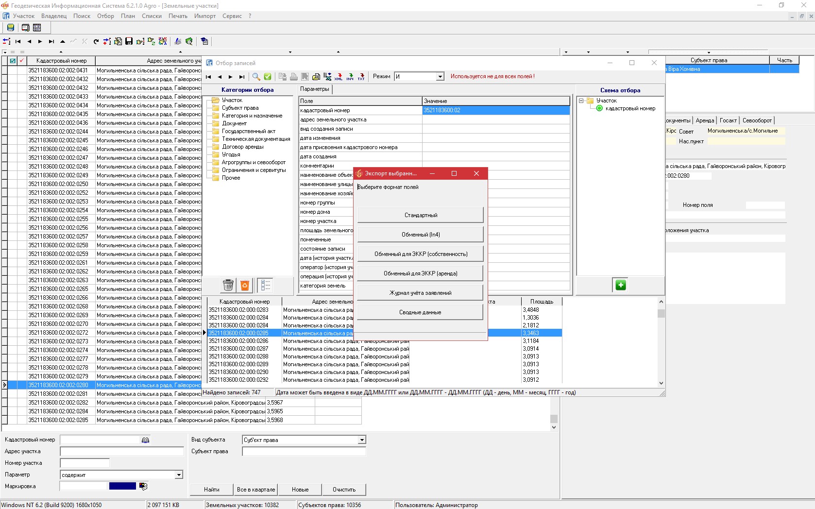
ГИС 6 Агро – сетевая версия программы для управления земельным банком агрокомпании. Программа состоит из нескольких многофункциональных модулей, которые предоставляют функционал для ведения учёта земельных участков, севооборота полей, всех видов собственности и пользования земельными участками, дают возможность следить за сроками действия договоров аренды и обмениваться информацией с внешними решениями. Расширенные аналитические и поисковые инструменты позволяют быстро найти участок, проанализировать информацию и распечатать отчёты. Встроенный картографический модуль MapDraw 2 предоставляет возможность подключения и отображения внешних растровых и векторных слоёв ArcView/ArcGis совместно с внутренними слоями: земельные участки, поля, севооборот, внутрихозяйственное устройство, почвенная характеристика, аренда и т.п. Кроме того, модуль позволяет загружать снимки с публичных картографичных серверов, таких как: Публичная Кадастровая Карта Украины, Google Map и другие. Присутствует возможность настраивать отображение земельных участков по различным параметрам, например, в зависимости от количества дней до окончания аренды. Модуль Камеральные функции предоставляет функционал для проектирования и редактирования топологии земельных участков, паевания участков по площади, стоимости или количеству собственников. В модуле Договора аренды отображается весь реестр заключенных договоров аренды и субаренды земельных участков с возможностью быстрого поиска, отбора или изменения параметров. Интегрированный модуль FastReport позволяет создавать шаблоны для формирования отчётов любой сложности и содержания.
Профессиональное решение для управления земельным банкомВедение учета полей, земельных участков и договоров аренды |
|
Назначение
- ведение единого земельного банка;
- ведение и мониторинг реестра договоров аренды;
- подключение, хранение сканированных и прочих материалов в едином хранилище;
- проектирование, паевание земельных участков (паёв);
- формирование отчетности.
Особенности
- поддержка импорта данных из внешних источников;
- встроенный модуль FastReport для формирования отчётности любой сложности;
- поддержка импорта/экспорта даных из файлов MS Excel;
- формирование отчётов в MS Word;
- подключение закоординированных снимков;
- загрузка космоснимков из картографичных серверов GoogleMap и других;
- загрузка подложек из Публичной Кадастровой Карты Украины, поиск по кадастровому номеру;
- автоматический расчёт расстояний, периметра и площади земельных участков;
- наличие инструментария поиска, отбора данных для анализа информации;
- автоматическое присвоение кадастрового номера через сервис Национальной Кадастровой Системы по геометрии участка;
- хранение подключаемых сканированных и прочих материалов в едином хранилище;
- проектирование и паевание земельных участков по площади, стоимости и т.д.
Комплектация
- инсталляционный DVD-диск;
- электронный USB ключ;
- параметры доступа к обновлениям;
- годовая поддержка программы.
| Возможности программы | ГИС 6 Про | ГИС 6 Агро |
| Улучшенный интерфейс | Да | |
| Реестр полей | Да | Да |
| Реестр севооборота | Да | |
| Реестр земельных участков | Да | Да |
| Реестр договоров аренды | Да | Расширенный |
| Реестр государственных актов | Да | Да |
| Реестр выплат арендной платы | Разрабатывается | |
| Реестр агроопераций | Разрабатывается | |
| Модуль "Камеральные функции ..." | Да | Да |
| Модуль "Карта" | Да | Да |
| Импорт и экспорт обменных файлов земельно-кадастровой информации In4 и Xml | Да | Да |
| Импорт объектов из файлов в формате Dxf, Shp, In4, Xml, Kmz, Kml, Dmf, Mif, Txt, Dbf, Sdr, Wor, Art, In4, I15, Gbd, Cat | Да | Да |
| Импорт из MS Excel (для агрохолдинга) | Да | |
| Выполнение операций присвоения данных с группой объектов | Да | Да |
| Автоприсвоение кадастровых номеров земельным участкам через сервис "НКС" | Да | Да |
| Подключение и координирование изображений Tif, Sid, Jpg, Gif, Bmp | Да | Да |
| Подключение интернет-карты GoogleMap, Публичной Кадастровой Карты Украины и других | Да | Да |
| Поиск и фильтрация данных | Да | Да |
Цена
| Версия комплекта |
Комплект | Цена | |
GIS 6 Agro |
|||
| GIS 6 Agro Local | Локальная лицензия на 1 рабочее место | 16400 грн |
Купить |
| GIS 6 Agro Net 5 | Сетевая лицензия на 5 рабочих мест |
65600 грн |
Заказать |
| GIS 6 Agro Net 10 | Сетевая лицензия на 10 рабочих мест |
113175 грн |
Заказать |
| GIS 6 Agro Net 20 | Сетевая лицензия на 20 рабочих мест |
211260 грн |
Заказать |
Виртуальные лицензии |
|||
| GIS 6 Agro Virtual | виртуальная лицензия | 13240 грн |
Купить |
Виртуальные лицензии могут использоваться для изучения программы и оплаты по подписке.
Для работы программы с виртуальными лицензиями требуется интернет подключение.
Локальные и сетевые лицензии поставляются с USB ключом и наличие интернет подключения
не требуется.
Прочее
Презентация ГИС 6 Агро (2,60 Mb)
Описание обновлений программы GIS6Agro
Детальная инсталляция и настройка MS SQL Server 2008 (украинский) (4,47 Mb)
Детальная инсталляция и настройка MS SQL Server 2012 (украинский) (3,44 Mb)
Детальная инсталляция и настройка MS SQL Server 2014 (украинский) (3,54 Mb)
Детальная инсталляция и настройка MS SQL Server 2016 (украинский) (3,84 Mb)
Детальная инсталляция и настройка MS SQL Server 2017 (украинский) (3,78 Mb)
Детальная инсталляция и настройка MS SQL Server 2019 (украинский) (3,81 Mb)
Детальная инсталляция и настройка MS SQL Server 2022 (украинский) (4,00 Mb)





